Jieun

Tracing timeline

— PROJECT NAME

Revamp the tracing timeline


— ROLE

Product designer


— COLLABORATE WITH

Wes Oudshoorn

Dimitrios Lytras


A tracing timeline shows the entire journey of a request across multiple services or components in chronological order, helping you quickly identify where the problems, context, and errors are for easier debugging.


In the previous timeline design, we discovered many issues. When we decided to launch OpenTelemetry, we thought it would be a good opportunity to update the tracing timeline. This is a journey how we update the tracing timeline.

1. Problem definition

We began analyzing the issues with the current tracing timeline based on the previous customer feedback and internal user tests:


  • - Detailed information is only accessible via mouse hover, which is inconvenient.
  • - The available information is limited.
  • - There is no way to sort the timeline data, and overall functionality is restricted.


We kicked off this project with the goal of making the timeline data clearer and more accessible, so users can quickly find the information they need.

Previous timeline design

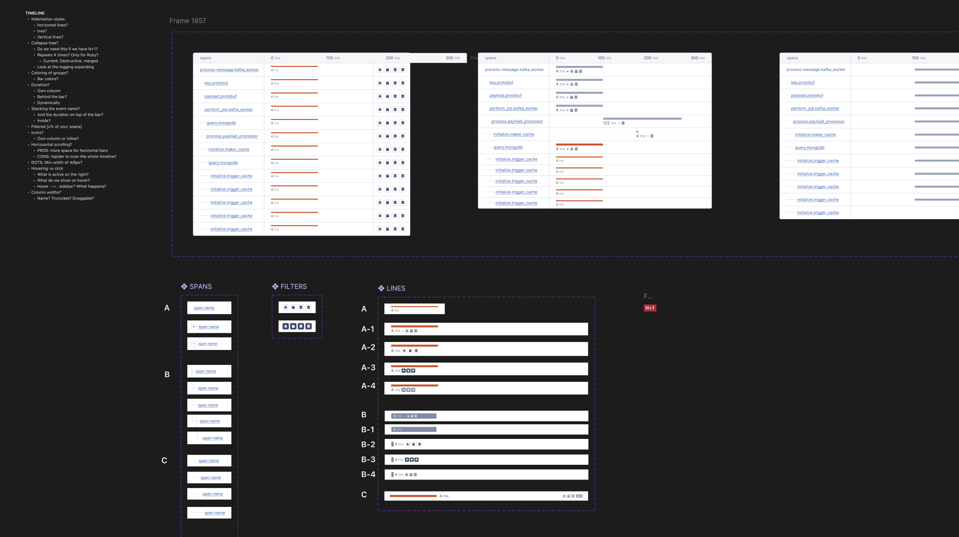
2. List up information

Next, we started listing the detailed information contained in each tracing timeline row (we call it a “span”).


Understanding the structure and type of each piece of information is essential to determine how we can filter the data effectively.


We organized the incoming raw data into the following structure.


Special thanks to @Wes about helping the communication.

List up every detailed information we need to consider

Simplify information and group them to find the right tool

3. Competitor analysis

At the same time, I conducted competitor research and analysis to understand how tools with similar functionalities to ours present information.


I analyzed the common features shared by competitors, aspects where we can differentiate ourselves, and points we can take inspiration from.

This is a little description underneath your image.

4. Create some mockups

To communicate effectively with developers, having mockups is always important. Rather than relying on verbal explanations, creating even simple mockups based on the information gathered so far helps facilitate mutual understanding and enables more efficient communication.

Since AppSignal has a solid design system, I was able to quickly build mockups using existing components instead of wireframes. Using the concrete ideas we’ve developed, we discuss with developers which types of filters would work best.


Since there are multiple design options for each data type, I created them as variants so that they can be quickly presented during meetings. This allows us to combine and compare multiple options within a single screen.

the overall structure

Filter design

Time line design

Side bar design

Through many meetings with the developers, we made the following decisions:


  • 1. Use an overlay instead of a full-screen (due to technical limitations)

  • 2. Remove the top bar graph (due to time constraints)

  • 3. Make each row distinguishable

  • 4. Find a better way to distinguish the span tree

  • 5. Reduce the icon area to allocate more space for the timeline


5. UI design details

Once we've reached a general agreement with the developers on the structure during a prior meeting, I clean up the screens afterward and send them to the backend developers as a first step. After that, I start refining the UI details.

Layout clean up

Bar thickness

Filter & dropdown

Side bar design

6. User testing

Once the UI started to take shape and we had a beta version ready for testing, we ran user tests.


We chose developers from the team who hadn’t seen the update before, so we could get fresh, unbiased feedback.


Before the test, we clarified what we wanted to learn and came up with specific questions to help uncover any pain points.

Structure user testing

We’ve conducted 3 testings focusing on the qualitative interviews. Through this testing, we identified some common feedback:


  • 1. Use color on the bars to help users intuitively distinguish between different data types

  • 2. Display more rows in the preview so users can see more context before taking the next step

  • 3. Reorder the information in the right sidebar based on priority


7. Update the details

In the final version, we added the following details:


  • 1. Added color to the span event tree on the left to make grouping easier and more intuitive

  • 2. Applied color to each span so users can visually identify groups, and added an option to filter by group at the top

  • 3. Provided span name, start time, and end time in the right sidebar, and reordered the information based on priority

  • 4. When a row is clicked, the right sidebar becomes fixed, allowing users to scroll and view relevant details more easily

  • 5. Used thicker lines to enable easier visual comparison

Final version

8. Final implementation

Lastly, we define the interaction model and discuss the implementation with the developers.


1. Highlights grouped by category


2. Clicking a row pins its details to the information panel on the right


3. Icons provided for query, error, and event types, with buttons for easy filtering


4. Vertical guide lines to help users easily compare data starting points

Actual implementation on the product